- Trending Categories
Data Structure
Networking
RDBMS
Operating System
Java
MS Excel
iOS
HTML
CSS
Android
Python
C Programming
C++
C#
MongoDB
MySQL
Javascript
PHPPhysics
Chemistry
Biology
Mathematics
English
Economics
Psychology
Social Studies
Fashion Studies
Legal Studies
- Selected Reading
- UPSC IAS Exams Notes
- Developer's Best Practices
- Questions and Answers
- Effective Resume Writing
- HR Interview Questions
- Computer Glossary
- Who is Who
Using packages in SAP HANA studio
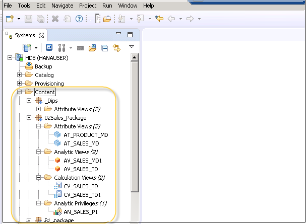
In SAP HANA system, you can see all the packages under Content tab in HANA studio. All HANA modeling objects are created inside packages. Packages can be used for migrating modeling views in HANA system.
You can also create a sub-package, and different HANA modeling views- Attribute view, Analytic View and Calculation view in a package. When you expand Content tab, you can see list of all available packages. When you expand a package you can see different Attribute, analytic and calculation views in that package.

You can also create Decision Table, Define Analytic Privilege and create Procedures in a Package.
When you right click on Package and click on New, you can also create sub packages in a Package. You have to enter Package Name, Description while creating a Package.


It is also possible to create Auto Documentation of a package. It includes Package objects, type, owner and status in PDF file.
At top of the report, you can see following details
- Name
- Language
- Source System, etc.
